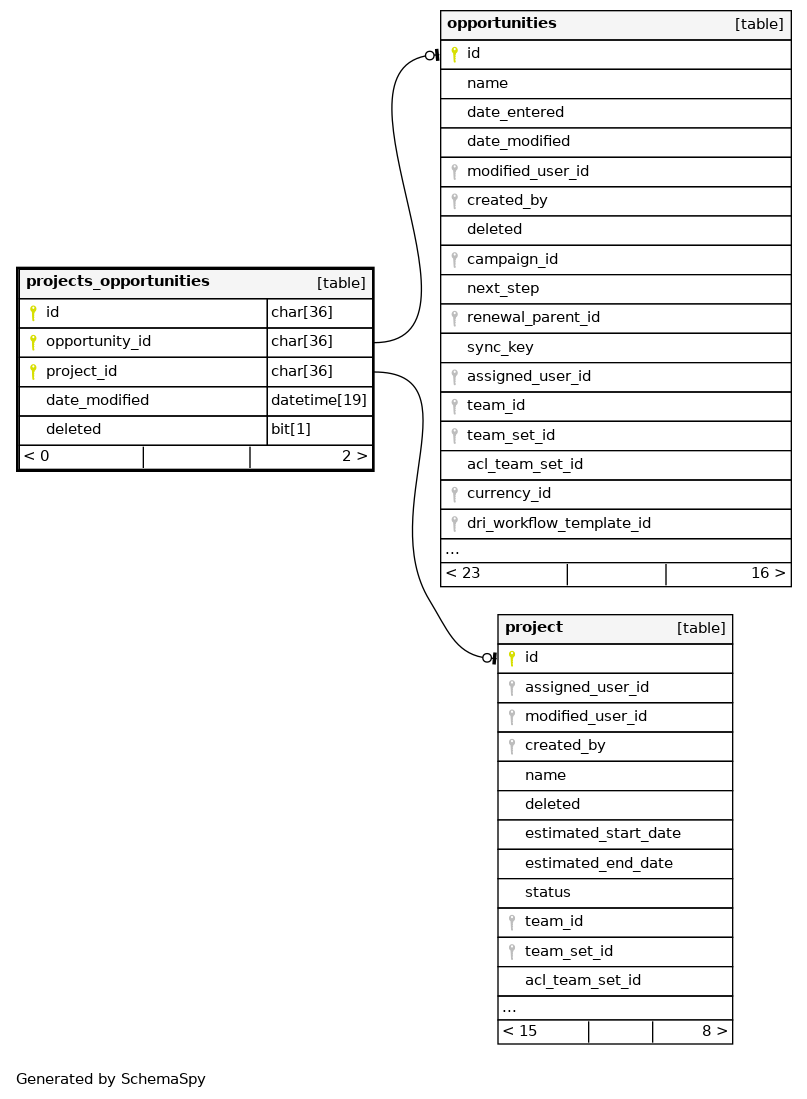
Columns
| Column | Type | Size | Nulls | Auto | Default | Children | Parents | Comments | ||
|---|---|---|---|---|---|---|---|---|---|---|
| id | CHAR | 36 | null |
|
|
|||||
| opportunity_id | CHAR | 36 | √ | null |
|
|
||||
| project_id | CHAR | 36 | √ | null |
|
|
||||
| date_modified | DATETIME | 19 | √ | null |
|
|
||||
| deleted | BIT | 1 | √ | 0 |
|
|
Indexes
| Constraint Name | Type | Sort | Column(s) |
|---|---|---|---|
| PRIMARY | Primary key | Asc | id |
| idx_proj_opp_opp | Performance | Asc | opportunity_id |
| projects_opportunities_alt | Performance | Asc/Asc | project_id + opportunity_id |

