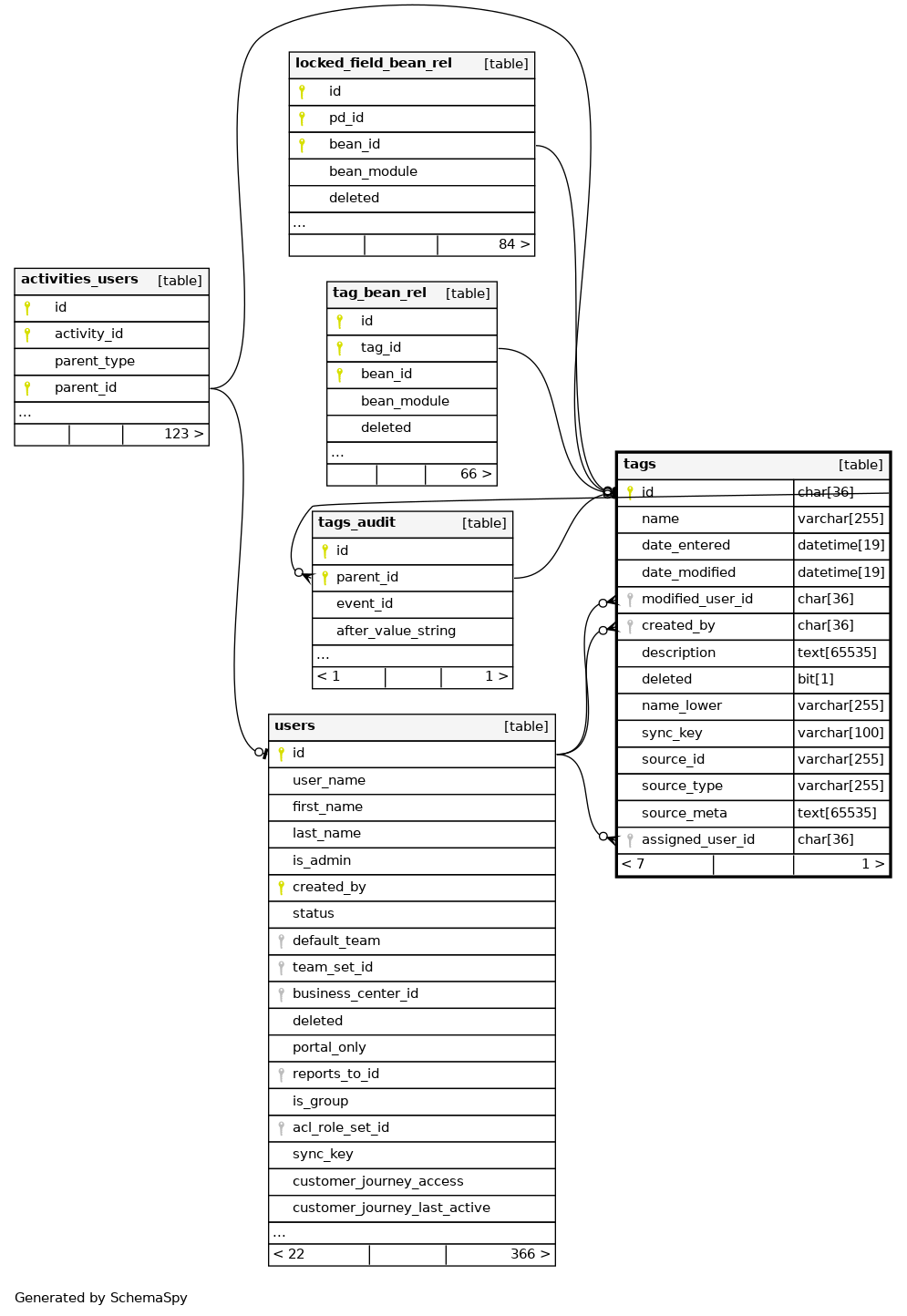
tags


Columns

Column Type Size Nulls Auto Default Children Parents Comments
id CHAR 36 null
tags_audit.parent_id Defined in XMLR
tags_audit.parent_id Defined in XMLR
tag_bean_rel.tag_id Defined in XMLR
locked_field_bean_rel.bean_id Defined in XMLR
activities_users.parent_id Defined in XMLR
name VARCHAR 255 null
date_entered DATETIME 19 null
date_modified DATETIME 19 null
modified_user_id CHAR 36 null
users.id Defined in XMLR
created_by CHAR 36 null
users.id Defined in XMLR
description TEXT 65535 null
deleted BIT 1 0
name_lower VARCHAR 255 null
sync_key VARCHAR 100 null
source_id VARCHAR 255 null
source_type VARCHAR 255 null
source_meta TEXT 65535 null
assigned_user_id CHAR 36 null
users.id Defined in XMLR

Indexes

Constraint Name Type Sort Column(s)
PRIMARY Primary key Asc id
idx_tag_name Performance Asc name
idx_tag_name_lower Performance Asc name_lower
idx_tags_assigned_del Performance Asc/Asc assigned_user_id + deleted
idx_tags_del_d_e Performance Asc/Asc/Asc deleted + date_entered + id
idx_tags_del_d_m Performance Asc/Asc/Asc deleted + date_modified + id
idx_tags_id_del Performance Asc/Asc id + deleted
idx_tags_name_del Performance Asc/Asc name + deleted
idx_tags_skey Must be unique Asc sync_key

Relationships