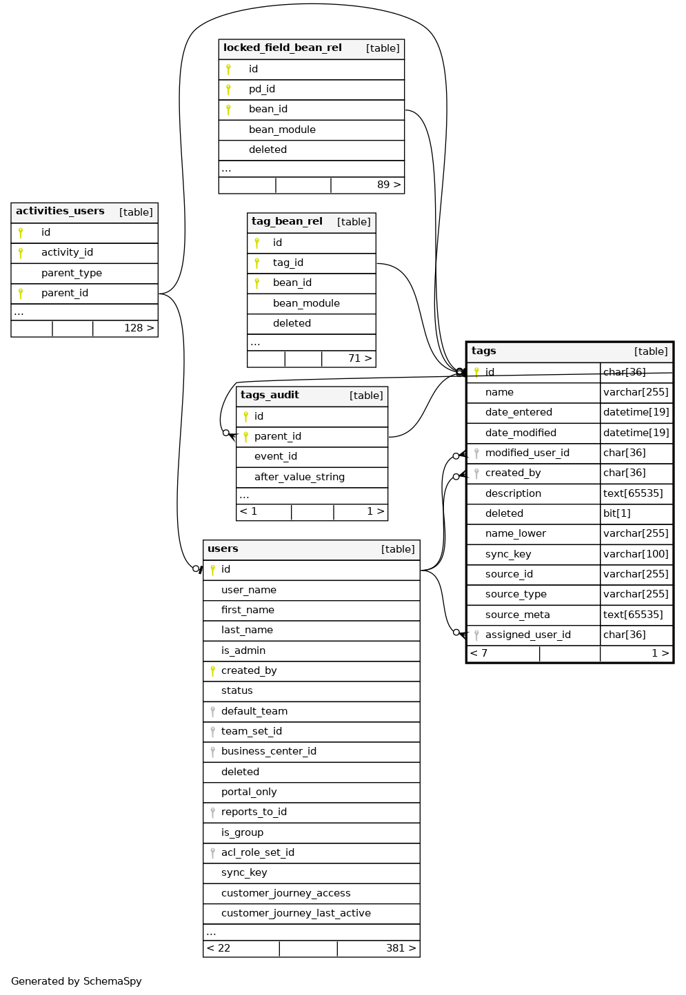
Columns
| Column | Type | Size | Nulls | Auto | Default | Children | Parents | Comments | ||||||||||
|---|---|---|---|---|---|---|---|---|---|---|---|---|---|---|---|---|---|---|
| id | CHAR | 36 | null |
|
|
|||||||||||||
| name | VARCHAR | 255 | √ | null |
|
|
||||||||||||
| date_entered | DATETIME | 19 | √ | null |
|
|
||||||||||||
| date_modified | DATETIME | 19 | √ | null |
|
|
||||||||||||
| modified_user_id | CHAR | 36 | √ | null |
|
|
||||||||||||
| created_by | CHAR | 36 | √ | null |
|
|
||||||||||||
| description | TEXT | 65535 | √ | null |
|
|
||||||||||||
| deleted | BIT | 1 | √ | 0 |
|
|
||||||||||||
| name_lower | VARCHAR | 255 | √ | null |
|
|
||||||||||||
| sync_key | VARCHAR | 100 | √ | null |
|
|
||||||||||||
| source_id | VARCHAR | 255 | √ | null |
|
|
||||||||||||
| source_type | VARCHAR | 255 | √ | null |
|
|
||||||||||||
| source_meta | TEXT | 65535 | √ | null |
|
|
||||||||||||
| assigned_user_id | CHAR | 36 | √ | null |
|
|
Indexes
| Constraint Name | Type | Sort | Column(s) |
|---|---|---|---|
| PRIMARY | Primary key | Asc | id |
| idx_tag_name | Performance | Asc | name |
| idx_tag_name_lower | Performance | Asc | name_lower |
| idx_tags_assigned_del | Performance | Asc/Asc | assigned_user_id + deleted |
| idx_tags_del_d_e | Performance | Asc/Asc/Asc | deleted + date_entered + id |
| idx_tags_del_d_m | Performance | Asc/Asc/Asc | deleted + date_modified + id |
| idx_tags_id_del | Performance | Asc/Asc | id + deleted |
| idx_tags_name_del | Performance | Asc/Asc | name + deleted |
| idx_tags_skey | Must be unique | Asc | sync_key |

